Ekran kartı nasıl kontrol edilir sorusunun cevabı 1 dakikadan kısa sürer. Bilgisayarınızdaki grafik kartı modelini ve sürücü bilgilerini hızlıca öğrenin.
Windows 11 işletim sisteminizde hangi grafik kartına sahip olduğunuzu merak ediyorsanız ve vakit kaybetmek istemiyorsanız, bunu hızlı bir şekilde öğrenmenin en hızlı yollarını size sunuyoruz.
Windows 11 işletim sisteminde grafik kartınızı kontrol etmek, sistem performansını anlamak ve uyumluluk sağlamak için oldukça önemlidir. Grafik kartı, oyunlar, grafik tasarım ve video düzenleme gibi yüksek performans gerektiren görevlerde etkilidir. Windows 11’de grafik kartı bilgilerine erişmek için birkaç yöntem bulunmaktadır ve bunlar oldukça hızlı ve kolaydır.
Windows 11 Ekran Kartı Nasıl Kontrol Edilir
Yeni bir oyun mu yükleyeceksiniz? Video düzenleme yazılımı mı kuracaksınız? Sistem gereksinimlerini karşılayıp karşılamadığınızı anlamak için önce ekran kartınızı bilmeniz gerekiyor. İyi haber şu ki Windows 11’de bu bilgiye ulaşmak bir dakikadan kısa sürüyor.
Bu içerikte Windows 11’de ekran kartınızı kontrol etmenin dört farklı yöntemini öğreneceksiniz. Aygıt Yöneticisi ile hızlı bakıştan DirectX Tanılama Aracı ile detaylı bilgilere, Ayarlar uygulamasından Sistem Bilgisi aracına kadar tüm seçenekleri adım adım ele alacağız.
Windows 11’de bilgisayarınızın grafik kartını kontrol etmek, performansı optimize etmek ve uyumluluğu sağlamak için önemli bir adımdır.
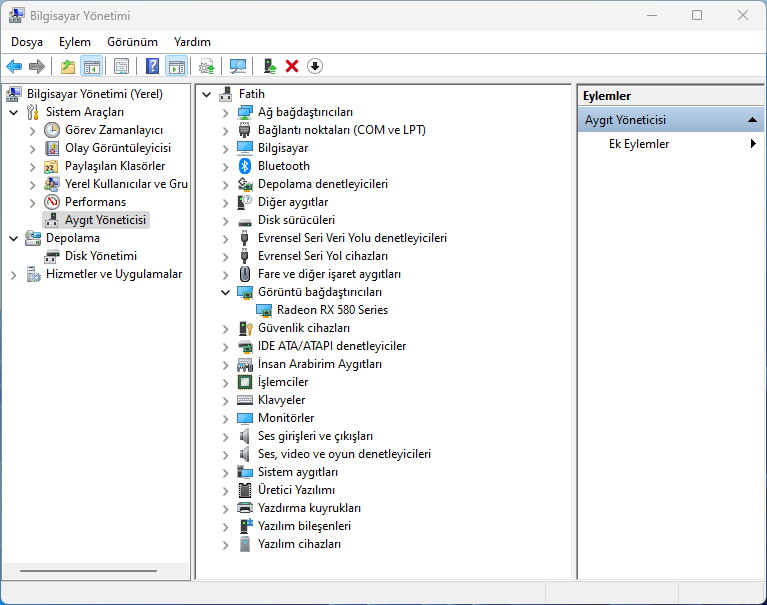
Aygıt Yöneticisi Kullanarak:
- Başlat butonuna sağ tıklayın
- Aygıt Yöneticisini seçin.
- Aygıt Yöneticisi penceresinde, Ekran adaptörleri bölümünü genişletin.
- Burada bilgisayarınıza takılı olan grafik kartlarını göreceksiniz.

Genellikle bu basit adım, Windows 11’deki grafik kartınızı öğrenmek için yeterli olmalıdır. Ancak, herhangi bir nedenden dolayı işe yaramıyorsa, aşağıda hızlıca gerçekleştirilebilecek birkaç ek yöntem bulunmaktadır.
DirectX Tanılama Aracı Kullanarak:
- Windows + R tuşlarına basarak Çalıştır penceresini açın.
- dxdiag yazın ve Enter tuşuna basın.
- DirectX Tanılama Aracı’nda Ekran sekmesine gidin.
- Burada üretici, model ve sürücü sürümü dahil olmak üzere grafik kartınızla ilgili detaylı bilgiler bulacaksınız.

Ayarlar Üzerinden:
- Windows + I tuşlarına basarak Ayarlar‘ı açın.
- Sisteme gidin ve ardından Ekranı seçin.
- Aşağı kaydırın ve Gelişmiş ekran ayarlarına tıklayın.
- Burada ekran adaptörünüzle ilgili bilgileri göreceksiniz.

Sistem Bilgisi Aracını Kullanarak:
- Windows + R tuşlarına basarak Çalıştır penceresini açın.
- msinfo32 yazın ve Enter tuşuna basın.
- Sistem Bilgisi penceresinde Bileşenler ve ardından Ekranı bulun. Grafik kartınızla ilgili detaylı bilgilere buradan ulaşabilirsiniz.

Bu yöntemlerden hangisinin en hızlı olduğu kullanıcı tercihine göre değişebilir. Ancak, bu yöntemler sayesinde Windows 11’deki grafik kartı bilgilerinize hızlı ve kolay bir şekilde erişebilirsiniz. Bu bilgiler, oyun oynama veya grafiksel işlemler gibi performans gerektiren faaliyetlerde uyumluluk ve performans açısından önemlidir.
Hangi yöntemin Windows 11’deki grafik kartını kontrol etmek için en hızlı olduğu yukarıda belirtilmiştir. Ayrıca, bu adımlar en güncel Windows 11 Pro sürümünde gerçekleştirilmiştir. Windows’un güncellenmesiyle, bu prosedürlerin bazıları değişebilir, bu nedenle dikkate almak önemlidir.
Ekran kartınızı kontrol ettiniz ama sürücü güncelleme veya performans sorunlarıyla mı karşılaşıyorsunuz? Ya da oyunlarda veya video düzenlemede beklediğiniz performansı alamıyor musunuz? 11858 Teknoloji Destek Hattı, ekran kartı sürücü güncellemeleri, grafik ayarları optimizasyonu ve donanım uyumluluk sorunları konularında uzaktan destek sağlıyor. Uzman ekip, sorununuzu dinler ve çözüm sürecini adım adım yönetir. Görüşme öncesi ücret bilgisi sesli yanıt sistemiyle net şekilde aktarılır.
Ekran kartı bilgilerinizi öğrendikten sonra bilgisayarınızda başka donanım sorunları da kontrol etmek isteyebilirsiniz. Özellikle ses çıkışında sorun yaşıyorsanız bu durum sürücü veya ayar problemlerinden kaynaklanıyor olabilir ve bu konuda hazırladığımız Windows 11 Ses Sorunu Nasıl Çözülür başlıklı içeriğimizde adım adım çözüm yöntemlerini bulabilirsiniz.
Windows 11’de ekran kartı kontrolü oldukça basit ve hızlı bir işlem. Aygıt Yöneticisi en pratik yöntem olarak öne çıkarken, DirectX Tanılama Aracı sürücü sürümü ve bellek bilgisi gibi daha detaylı veriler sunuyor. Ayarlar uygulaması görsel bir arayüzle bilgiye ulaşmak isteyenler için uygunken, Sistem Bilgisi aracı teknik detaylar için ideal. Hangi yöntemi tercih ederseniz edin, bu bilgiler oyun uyumluluğu kontrolünden sürücü güncellemesine kadar birçok durumda işinize yarayacak. Ekran kartınızı öğrendikten sonra sürücülerin güncel olduğundan emin olmayı unutmayın çünkü güncel sürücüler hem performansı artırır hem de uyumluluk sorunlarını önler. Siz hangi yöntemi tercih ediyorsunuz? Farklı bir araç veya kısayol biliyor musunuz? Deneyimlerinizi ve önerilerinizi yorumlarda paylaşarak diğer okuyuculara da yardımcı olabilirsiniz.